윈도우와 리눅스간 파일 전송 (scp & winscp)
글 목록
윈도우에서 리눅스 파일 땡겨오기 (SCP)
서버 작업을 하다 보면 리눅스 서버에 있는 모델 파일이나 로그 등을 내 윈도우 PC로 가져와야 할 때가 있다. FTP나 Samba 등 여러 방법이 있겠지만, 개인적으로 가장 간편하고 빠르다고 생각하는 방법은 scp (Secure Copy Protocol) 명령어다.
윈도우 10 이상이라면 OpenSSH가 기본 탑재되어 있어 별도 설치 없이 CMD나 PowerShell에서 바로 쓸 수 있다.
사용법 (CLI)
기본 문법은 다음과 같다. scp [옵션] [계정명]@[서버주소]:[가져올 파일 경로] [내 컴퓨터 저장 경로]
실행 예시: 리눅스 서버(192.168.0.1)의 models 폴더를 통째로 현재 윈도우 폴더(.)로 가져오는 경우다.
PowerShell
PS C:\Users\TEST> scp -r test@192.168.0.1:/home/test/proj/models .
test@192.168.0.1's password:
sp.model 100% 853KB 10.7MB/s 00:00
sp.vocab 100% 579KB 10.4MB/s 00:00
transformer.h5 100% 58MB 11.2MB/s 00:05
자주 쓰는 옵션:
-
-r: 폴더(디렉토리)를 통째로 전송할 때 필수다. (Recursive) -
-P: SSH 포트가 기본(22)이 아닐 경우 포트를 지정한다. (주의: 대문자 P)
반대로, 윈도우에 있는 파일을 리눅스로 보낼 때도 순서만 바꾸면 똑같이 동작한다. scp [내 파일] [계정]@[서버]:[저장 경로]
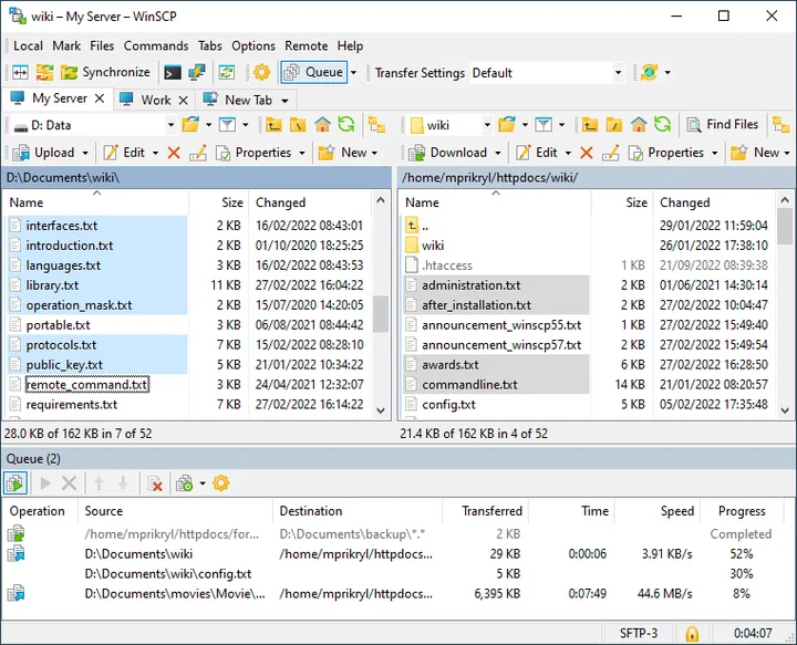
GUI가 편하다면? (WinSCP)
명령어 치는 게 귀찮거나 파일 목록을 눈으로 보고 싶다면 WinSCP가 답이다. 드래그 앤 드롭으로 윈도우 탐색기처럼 쓸 수 있어 편리하다.

- 다운로드: WinSCP 공식 홈페이지
간단한 파일 한두 개는 scp로, 대량의 파일 관리나 탐색이 필요할 땐 WinSCP로. 상황에 맞춰 골라 쓰면 된다.